The Cisco UCS blade chassis must send SNMPv3 traps to a network monitoring system. The SNMP trap messages
should be authenticated and have protection from closure. Which SNMP security privileged level should be
configured?
D
What is the DHCP snooping bindings file shown here used for by the Cisco Nexus 9000 Series Switch?
A
A network architect considers a Cisco HyperFlex design
solution for a company. The proposed solution is for a virtual environment that is not performance-sensitive, but the
solution must have high storage capacity and a low cost. Which Cisco HyperFlex storage configuration should be
used?
B
What is a benefit of using the Cisco UCS Lightweight upgrade feature?
A
Refer to exhibit.
http://www.justcerts.com
P-
Refer to the exhibit. Users report SAN traffic packet loss on a blade server that is managed by using Cisco UCS
Manager. An engineer must implement a SPAN feature to an external Fibre Channel analyzer. Which configuration
source in the TEST monitoring session must the engineer select?
C
An engineer installed a new Nexus switch with the mgm0interface in vrf management. Connectivity to the rest of the
network needs to be tested from the guest shell of the NX-OS. Which command tests connectivity from the shell of
the NX-OS?
B
Refer to exhibit.
http://www.justcerts.com
P-
Refer to the exhibit. Which configuration ensures that the Cisco Nexus 9000 Series Switches are the primary devices
for LACP?
A)
B)
C)
D)
B
Which two statements describe the process of upgrading an EPLD on a Cisco MUS 9000 Series Switch? (Choose two)
http://www.justcerts.com
P-
A, C
DRAG DROP
A network engineer is asked to describe the cloud infrastructure models from the perspective of their operation and
access to resources. Drag and drop the descriptions from the left onto the appropriate.
Explanation:
Refer to exhibit.
http://www.justcerts.com
P-

Refer to the exhibits An engineer must implement a SPAN session that sends a copy of all VLAN 11 traffic on N5K_1 to
the Traffic Capturing Device The configuration that is presented is already applied to the Cisco UCS Manager. Which
additional action meets the objective?
B
Refer to exhibit.
http://www.justcerts.com
P-
Refer to the exhibit. A network engineer must retrieve the network interface name from a JSON object. The engineer
loads the JSON into a Python dictionary named json_object. Which code snippet completes the Python script?
A
An engineer must implement Strict Unicast Reverse Path
Forwarding mode for IPv4 packets on the Ethernet1/1 interface on the Cisco Nexus 9500 Series Switch. Which
configuration achieves this goal?
A)
B)
http://www.justcerts.com
P-
C)
D)
D
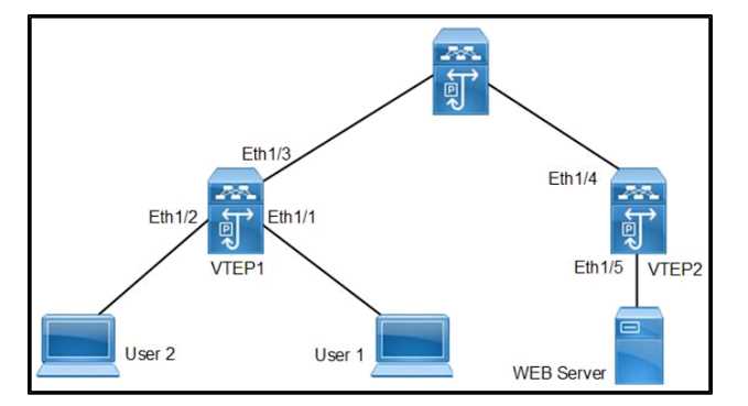
Refer to exhibit.
Refer to the exhibit. User1 and User2 are connected to VTEP1 switch. The users can reach the WEB server. The
http://www.justcerts.com
P-
monitoring tool shows degrading network performance and excessive traffic is sent from User2 to reach the WEB
server. Which storm control percentage levels must be used to suppress traffic from User2 and allow all traffic types
from User1?
C
An engineer must optimize ARP responses and reduce unnecessary ARP broadcasts over the VXLAN/EVPN fabric.
Which action accomplishes these tasks?
C
Refer to exhibit.
Refer to me exhibit An engineer is troubleshooting a connectivity issue for a VM with MAC address 00:50:56:88:10:14
running on me cisco UCS-8 Series blade in VLAN 10. Cisco DCS Manager is connected to a Cisco nexus 9000 Series
switch over port channel 10. Currently, the VM Is unreachable from any source that Is outside of me Cisco UCS
domain. Which action musà be takenlo allow me VM to be readable?
http://www.justcerts.com
P-
C